|
Task Management Software |
|
|
|
|
|
| |
|
TESTIMONIALS
|
|
"...This is an excellent program. I'm so glad that I stumbled on to this when researching for task management programs. Very low learning curv, quite flexible, and the price is right. Tried at least 20 other programs, either too complicated, too expensive, or poor documentation..."
Chad Lindsey -
Honolulu, HI
|
|
|
|
|
|
|
|
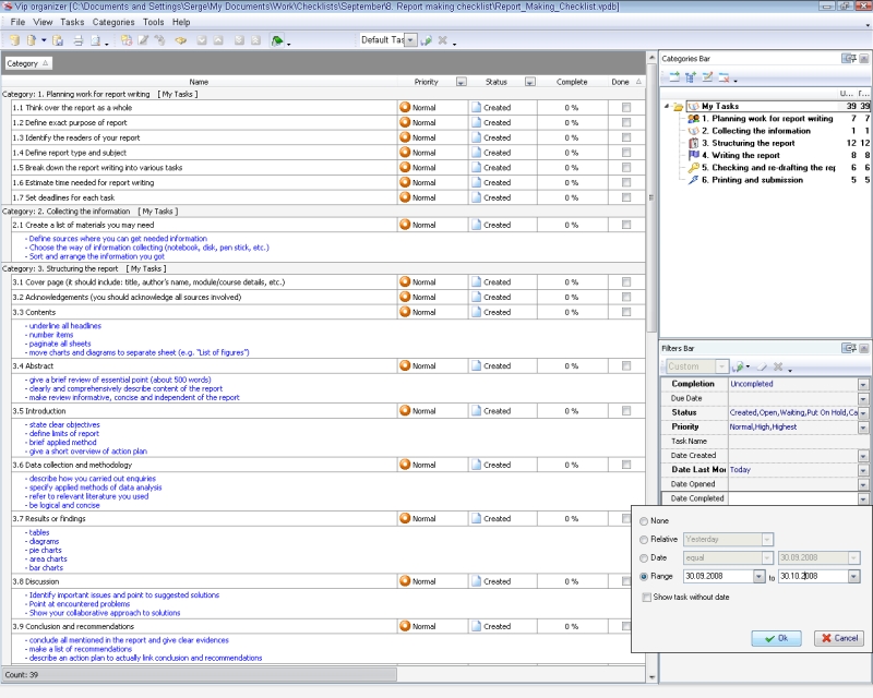
Report making checklist |
|
|
|
|
|
|
 |
Well-designed and timely submitted report demonstrates the employee's responsibility perception that positively reflects on his reputation. Reports should be readable, short and comprehensive. The Report making checklist is aimed to assist employees to build report simply and rapidly in easy-to-read format. This checklist can be applied for creating any type of report as it describes fundamental rules for report building.
|
| Order 750 checklists in MS Word and PDF printable format at $49.99 USD only. |
BUY NOW!  |
1. Planning work for report writing
- Think over the report as a whole
- Define exact purpose of report
- Identify the readers of your report
- Define report type and subject
- Break down the report writing into various tasks
- Estimate time needed for report writing
- Set deadlines for each task
2. Collecting the information
- Create a list of materials you may need
- Define sources where you can get needed information
- Choose the way of information collecting (notebook, disk, pen stick, etc.)
- Sort and arrange the information you got
3. Structuring the report
- Cover page (it should include: title, author's name, module/course details, etc.)
- Acknowledgements (you should acknowledge all sources involved)
- Contents
- underline all headlines
- number items
- paginate all sheets
- move charts and diagrams to separate sheet (e.g. "List of figures")
- Abstract
- give a brief review of essential point (about 500 words)
- clearly and comprehensively describe content of the report
- make review informative, concise and independent of the report
- Introduction
- state clear objectives
- define limits of report
- brief applied method
- give a short overview of action plan
- Data collection and methodology
- describe how you carried out enquiries
- specify applied methods of data analysis
- refer to relevant literature you used
- be logical and concise
- Results or findings
- tables
- diagrams
- pie charts
- area charts
- bar charts
- Discussion
- Identify important issues and point to suggested solutions
- Point at encountered problems
- Show your collaborative approach to solutions
- Conclusion and recommendations
- conclude all mentioned in the report and give clear evidences
- make a list of recommendations
- describe an action plan to actually link conclusion and recommendations
- References
- author's name and initial's
- publication date and place
- title of the book, paper or journal
- page numbers
- report publisher
- titles of books, journals, magazines used
- Appendices (a glossary of terms, interview questions, data collected, or other)
- Writing style
- use formal style
- paragraphs should be short
- headings should be highlighted in bold or underlined
- all charts and figures should be labeled sequentially
- all terminology and abbreviations should be listed in a glossary at the back of your report
4. Writing the report
- Make a draft at first and check if it corresponds to required report structure
- Try to write simply, do not use complex expressions and sentences
- Write only positively, as negative statements are not so easy to understand
- Use long words only when they are appropriate or unavoidable
- Use short words and expression for clarity
- Use the active voice, as it is easier to ...
| Order 750 checklists in MS Word and PDF printable format at $49.99 USD only. |
BUY NOW!  |
|
 |
CentriQS Tasks Management Solution 
Looking for multi-user task management software? Try CentriQS complete task management solution for planning, tracking and reporting tasks, projects, and schedules. Increase productivity of your small business or office by better organizing your employees' tasks and time.
FREE Download CentriQS
|
|
|
|
|
|
|
|
|
|
CentriQS -15% OFF |
All-in-one business management software for small and midsize enterprises |
 |
|
|
| VIP Task Manager |
Multi-user project management software
to plan, schedule and track project tasks. |
 |
|
|
| VIP Checklists
|
More than 750 ready-to-use to-do lists to plan your personal and business life |
 |
|
|
| VIP Team To Do List |
Professional task management software
to make and send team todo lists by email |
 |
|
|
| VIP Organizer |
Personal time management software to organize time at home and at work |
 |
|
|
| VIP Simple To Do List
|
Simple and effective to-do list software to plan daily chores, trips, wedding, etc. |
 |
|
|
|
|
|
|
|