| Order 750 checklists in MS Word and PDF printable format at $49.99 USD only. |
BUY NOW!  |
|
|
30-60-90 Day Sales Plan Checklist
The following 30-60-90 Day Sales Plan Checklist is designed for people who have been just appointed to the role of sales representative. The checklist explains what tasks a new sales rep needs to do during 30, 60 and 90 days of the assignment. It is best used with VIP Organizer software.
30-60-90-day-sales-plan-checklist.zip 3 Kb |
 |
|
Sales Analysis Checklist
Conducting the sales analysis process helps companies to investigate current sales performance and exploit opportunities for business growth and development. Use the following checklist to find out what steps you can take to carry out the process and improve your company’s sales activities.
sales-analysis-checklist.zip 4 Kb |
 |
|
Sales Audit Checklist
This Sales Audit Checklist is created for those who seek to assess the success of a company’s sales efforts through objective standards. With a help of this checklist you will be able to appraise performance of the salespersons, their professional approaches and other matters essential to activity of Sales department.
sales-audit-checklist.zip 3 Kb |
 |
|
Sales Business Plan Checklist
A sales business plan is similar to a traditional business plan but it focuses on how an organization will arrange sales in line with business objectives. It specifies an approach and strategy for prospecting and sales management. The following Sales Business Plan Checklist explains how to plan for sales in terms of business goals.
sales-business-plan-checklist.zip 3 Kb |
 |
|
Sales Call Checklist
To any organization that wants to run business in the best way, it is vital to have a salesperson that is good at sales call mapping and can convince customers to go for a sales meeting or visit a product presentation. The given below sales call checklist is developed for those people who want to learn how to make selling on the phone line and what words should be expressed in order to attract prospects’ attention.
SalesCallChecklist.zip 4 Kb |
 |
|
Sales Commission Plan Checklist
A sales commission plan shows an amount of money a sales representative receives as a compensation for the sales volume generated by this person. The following Sales Commission Plan Checklist explains how to establish commission for sales agents and representatives.
sales-commission-plan-checklist.zip 4 Kb |
 |
|
Sales Compensation Plan Checklist
A sales compensation plan is a written explanation of the details about how independent agents and sales representatives will be paid and rewarded for sales revenue they have generated. It determines the relationships between a firm and sales personnel. Read the following Sales Compensation Plan Checklist to learn more about this point.
sales-compensation-plan-checklist.zip 3 Kb |
 |
|
Sales Coaching Checklist
The given Sales Coaching Checklist gives you a list of the most critical selling skills and abilities and briefly describes how to use AIDA model in training sales teams. In this checklist you’ll also read suggestions on conducting negotiations with prospects.
sales-coaching-checklist.zip 6 Kb |
 |
|
Sales Cycle Checklist
This Sales Cycle Checklist is created for everyone who wishes to organize Sales activity in his or her company in a proper manner. In this checklist you will find all stages of arranging a sale, from a sales lead to customer after-sale service.
sales-cycle-checklist.zip 4 Kb |
 |
|
Sales Development Plan Checklist
Most businesses take a piecemeal approach to developing their sales activities. But developing sales is a continuous process. This process requires a comprehensive and ongoing approach that ensures consistent sales growth and improvement. Read this Sales Development Plan Checklist to learn how to plan for the sales development process.
sales-development-plan-checklist.zip 3 Kb |
 |
|
Sales Execution Checklist
Sales execution is the second phase in the sales lifecycle of a product/service. This phase intends to deliver this product/service to the target audience. The following Sales Execution Checklist explains what key tasks and steps are included in the phase.
sales-execution-checklist.zip 2 Kb |
 |
|
Sales Enablement Checklist
Sales Enablement Checklist guides your process helping sales people to sell much better through providing them with proper technology, motivation and organizational behavior. With a help of this checklist you can find out which items you can invest to.
sales-enablement-checklist.zip 3 Kb |
 |
|
Sales Follow up checklist
This sales follow up checklist will be useful to all salesmen who would like to elaborate their own effective sales follow up systems to keep good relationships with clients, making them willing to buy from them again and again. Learning this sales follow up checklist will explain you what this strategy is all about, as well as what should you do in order of maintaining client relations without seeming bothersome.
sales-follow-up-checklist.zip 4 Kb |
 |
|
Sales Forecasting checklist
This sales forecasting checklist explains the way of objective estimating company’s future sales volumes and quality. Sales forecasting business methodology embraces studying sales and financial records, company’s and market statistics, making environmental researches, and then processing this information through different forecasting methods and formulas. With a help of this sales forecasting checklist you will learn general steps of this important process, will know what techniques are frequently used, as well as essential factors, sources, tools, etc.
sales-forecasting-checklist.zip 8 Kb |
 |
|
Sales Goal Setting Checklist
Realization of your goals in sales depends upon your ability to identify and describe these goals in clear terms and to commit to the goals with full effort. This Sales Goal Setting Checklist will explain you how to set and plan clear and winning sales goals.
sales-goal-setting-checklist.zip 3 Kb |
 |
|
Sales Handover Checklist
Sales handover is a process for transferring sales activity from one party to another one. This Sales Handover Checklist explains what sales essentials and measures to consider and what tasks are included in the handover process. You can use the checklist as an additional guide when planning for sales handover.
sales-handover-checklist.zip 3 Kb |
 |
|
Sales Improvement Plan Checklist
Sales activity plays a central role in business growth and development. Company with growing sales is likely to earn higher profits and gain more competitive advantages. This Sales Improvement Plan Checklist describes how you can plan for sales improvement in your business organization.
sales-improvement-plan-checklist.zip 2 Kb |
 |
|
Sales Incentive Plan Checklist
Sales incentive plans and programs help companies motivate and compensate their sales force in order to meet specific sales-related goals and objectives over a certain period. By reading this Sales Incentive Plan Checklist you will find out the key considerations about creation of an incentive plan for salespeople.
sales-incentive-plan-checklist.zip 4 Kb |
 |
|
Sales Lead Checklist
This Sales Lead Checklist is created to be helpful for all those people who manage sales in their companies and need more information on how their Sales Leads can be increasingly generated and systematically converted into real sales.
sales-lead-checklist.zip 3 Kb |
 |
|
Sales Letter Checklist
This Sales Letter Checklist will be helpful to all salespeople who want to create a good business letter that can reach the minds and hearts of their prospects. In this checklist you will find the major sections of a sales letter, including some useful suggestions and tips.
sales-letter-checklist.zip 3 Kb |
 |
|
Sales management checklist
This sales management checklist explains how to undertake administration and direction of the sales function of the enterprise. It can be helpful to everyone as a wealth of sales management ideas to analyze what important links are missing in their own sales management practice and policy. This sales management checklist delivers you a number of essential controls to assume in order to eliminate and prevent usual sales management issues.
sales-management-checklist.zip 4 Kb |
 |
|
Sales Meeting Checklist
Sales meetings represent an excellent opportunity for sales managers and group leaders to describe current situation, motivate their teams ahead of the next workweek/month/quarter and receive valuable feedback. Use the following Sales Meeting Checklist to design an agenda for planning sales conferences and sessions.
sales-meeting-checklist.zip 5 Kb |
 |
|
Sales Objections Checklist
In this Sales Objections Checklist a 4-step method of managing customer complaints and issues are described. It also gives some tips about sales team organization. The checklist will be helpful for salespeople, managers and trainers who wish to learn more about effective responding to sales objections.
sales-objections-checklist.zip 4 Kb |
 |
|
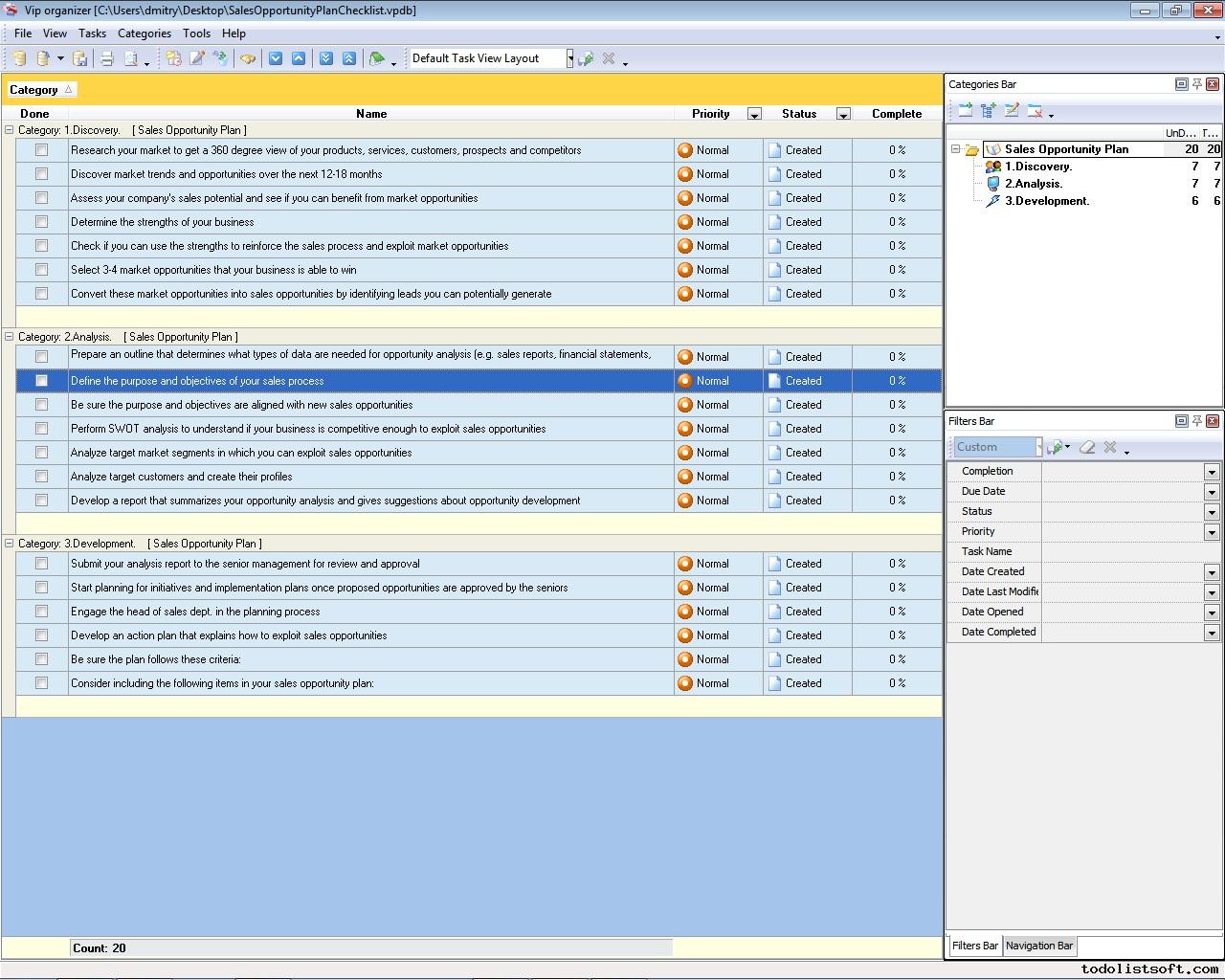
Sales Opportunity Plan Checklist
In this Sales Opportunity Checklist we describe a 3-step approach to identifying, analyzing and developing business drivers and leads. The checklist is designed for specialists involved in sales forecasting and performance analysis. It is best used with VIP Organizer software.
sales-opportunity-plan-checklist.zip 2 Kb |
 |
|
Sales Order Checklist
This Sales Order Checklist provides an overview on the key steps for planning and processing typical sales orders. It explains how to carry out entire sales transactions and operations. The checklist will be helpful for specialists from sales teams and delivery departments.
sales-order-checklist.zip 4 Kb |
 |
|
Sales Performance Checklist
This Sales Performance Checklist is designed to assists the company managers and owners in establishing controls over their sales teams to know how effectively their efforts are organized and what outcomes they actually produce. This checklist comprises a collection of metrics to give you an overlook of what and how needs to be controlled in Sales.
sales-performance-checklist.zip 3 Kb |
 |
|
Sales planning checklist
This sales planning checklist explains basics of this process, gives examples and possible solutions. It is necessary for sales planning managers to conduct proper all-round external and internal analysis to create appropriate strategy and tactics based on realistic evaluation of company’s strengths and opportunities. With a help of this sales planning checklist, you can select and design an appropriate sales planning format meeting your specificity, as usually real-life sales planning means a certain mix of techniques represented here.
sales-planning-checklist.zip 4 Kb |
 |
|
Sales Presentation Checklist
Sales Presentation Checklist is a 'to do list' for you to arrange everything that you will need during your sales presentation. Use this Sales Presentation template as a checklist to take into account the smallest details that will help you to create successful impression upon the potential customer.
SalesPresentationChecklist.zip 4.9 K |
|
|
Sales Process Checklist
This sales process checklist will be helpful to any beginner salesmen or business owners who would like to adapt the sales process best practices in their organizations. There is no strict formulation of sales process steps, because sales process flow requires much contribution of creative approach and personal experience, but there are general sales process phases which, nevertheless, are not necessary for every case. This sales process checklist gives all-round sales process outline and recommendations on the common phases.
SalesProcessChecklist.zip 6 Kb |
 |
|
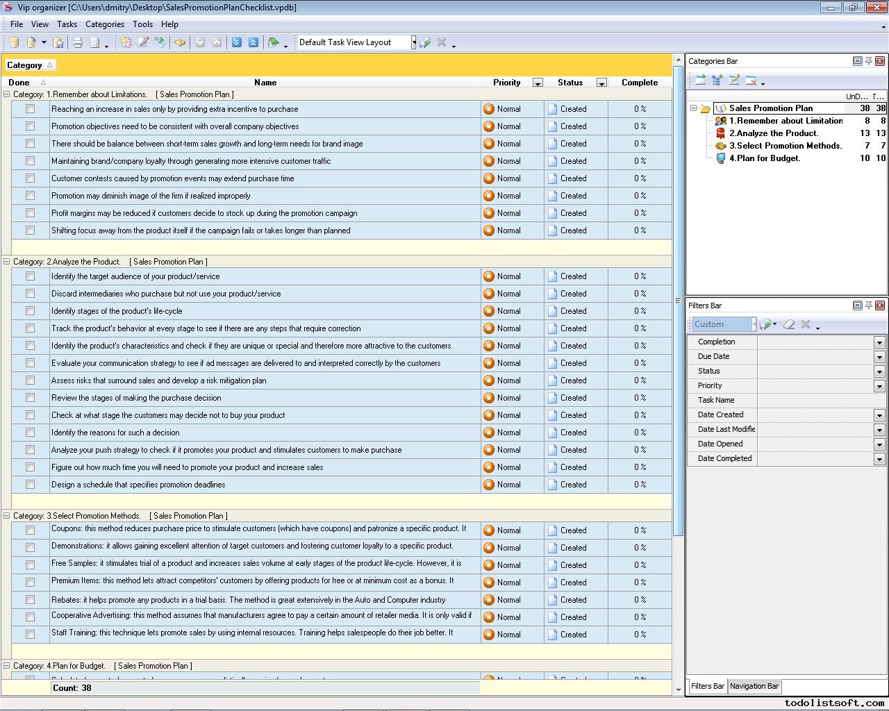
Sales Promotion Plan Checklist
In this Sales Promotion Plan Checklist we describe a range of steps a marketer must take while planning for a promotion campaign. This document is designed in the form of a to-do list that a marketer can include in daily worksheets. The checklist is best used with VIP Organizer software.
sales-promotion-plan-checklist.zip 4 Kb |
 |
|
Sales Prospecting Plan Checklist
Prospecting is a sales-related process that intends to search for qualified customers and generate new leads. It helps to increase sales performance and revenues. Read the following Sales Prospecting Plan Checklist to learn what steps can be taken to plan for the process.
sales-prospecting-plan-checklist.zip 4 Kb |
 |
|
Sales Prospecting Checklist
Any company involved in sales cannot exist for a long time without prospecting because prospecting grants new buyers and clients. Through prospecting the company is able to build a long-term sales strategy that ensures increasing revenues. Read this Sales Prospecting Checklist to learn a range of prospecting tips and suggestions that can help your business become flourishing.
sales-prospecting-checklist.zip 4 Kb |
 |
|
Sales Qualification Checklist
Sales qualification is a fundamental aspect of the overall sales management process. It is about identifying prospective customers and getting sales leads. In this Sales Qualification Checklist we’ve described three steps that help establish a qualified selling process in a business organization.
sales-qualification-checklist.zip 5 Kb |
 |
|
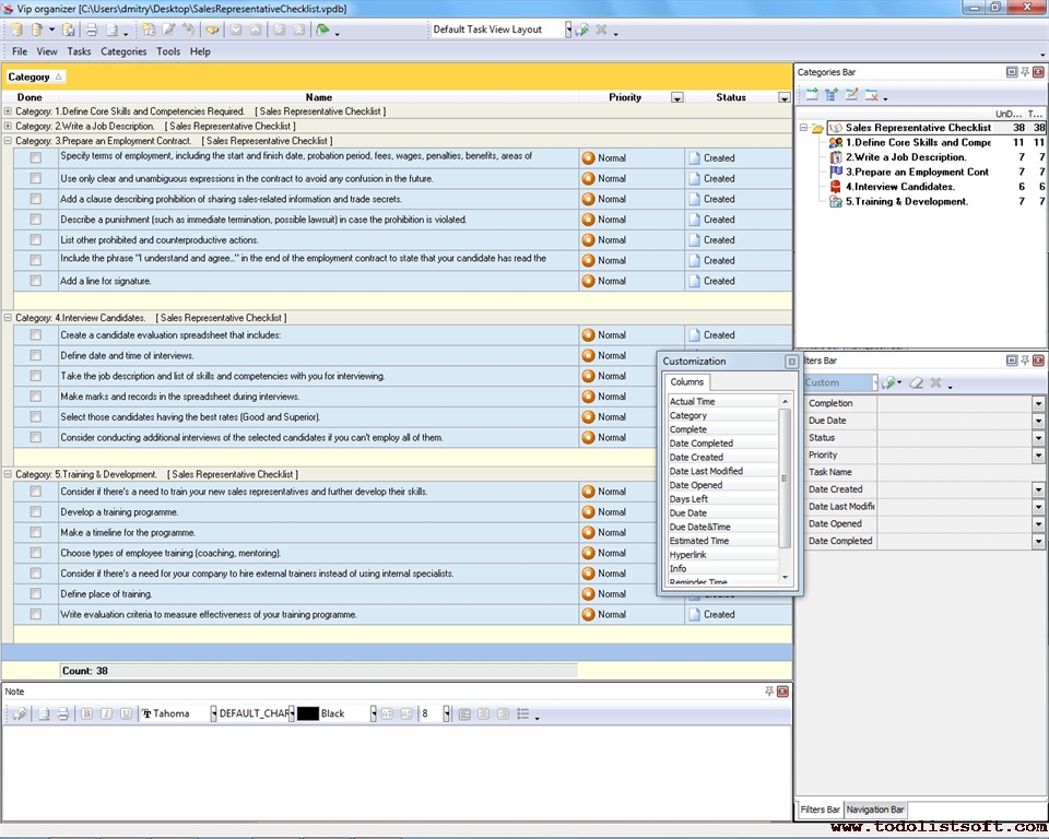
Sales Representative Checklist
If you’ve decided to employ an independent sales rep to sell your product line, then this Sales Representative Checklist is for you. It includes guidelines, tips and suggestions to help you choose right candidates for your new vacancy.
sales-representative-checklist.zip 3 Kb |
 |
|
Sales Skills Checklist
This Sales Skills Checklist is designed to help you become a successful salesperson. In this checklist, first we’ll review a list of basic selling skills required for communicating with customers and planning the selling process. Then we’ll focus on key ways for planning sales skills training and developing selling abilities. And finally we’ll talk about useful sales skill tips.
sales-skills-checklist.zip 4 Kb |
 |
|
Sales Tax Checklist
The term "sales tax" refers to an occupation tax imposed on sellers’ regular or onetime receipts from sales of tangible property (excluding real estate, stocks and bonds) for consumption or use. Read this Sales Tax Checklist to learn more about the sales tax and how to audit it.
sales-tax-checklist.zip 3 Kb |
 |
|
Sales Team Checklist
The following Sales Team Checklist describes 5 main activities you can undertake to manage your team. Recruiting, Building, Motivating, Training and Leading are those activities. The checklist will be helpful for sales dept heads, managers, team leaders and other seniors.
sales-team-checklist.zip 4 Kb |
 |
|
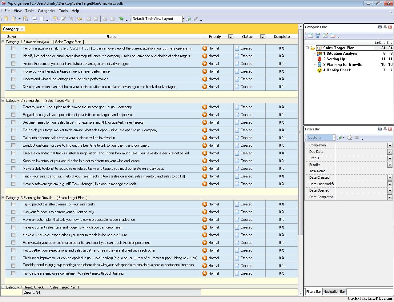
Sales Target Plan Checklist
Planning for sales targets helps managers define and follow a course of action that determines how to best reach desired business achievements. In this Sales Target Plan Checklist you can read about 4 basic steps in sales planning. This checklist includes tasks that you can do to set, grow and analyze your sales activity.
sales-target-plan-checklist.zip 3 Kb |
 |
|
Sales Territory Planning Checklist
Entering a new sales territory is always a hard job that requires analytical skills and abilities. A sales representative assigned to this job needs to analyze the new market, identify prospects, define competitive opportunities, and create an action plan that ensures success of the job. This Sales Territory Planning Checklist gives a quick guide about how to enter sales territories.
sales-territory-planning-checklist.zip 3 Kb |
 |
|
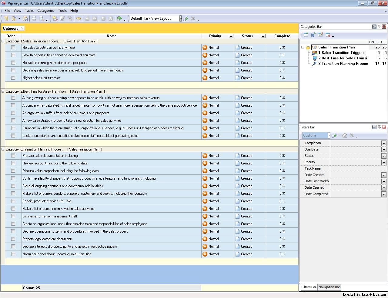
Sales Transition Plan Checklist
Business organizations face the need for sales transition for many reasons. Sometimes, they have to sell out their assets because of business failure or bankruptcy. More often they enjoy growth or merging opportunities which cause sales transition. Read this Sales Transition Plan Checklist to find out how to plan for the process of sales transition.
sales-transition-plan-checklist.zip 3 Kb |
 |
|
Sales Training Checklist
This Sales Training Checklist is a brief document designed to help you in managing qualification improvement of your salespeople to upgrade their skills and attitudes. Its first section is dedicated to development of sales training programs at your enterprise, while the next part of this Sales Training Checklist is about essential sales skills to improve.
Sales-Training-Checklist.zip 5 Kb |
 |
|
Pre-Call and Post-Call Checklist
This Pre-Call and Post-Call Checklist is designed for salespeople to help them achieve better sales call results. It includes a range of tips and recommendations that describe how to best start and finish a sales call and what to talk about with target customers during the call. You can use the checklist in planning your sales call tasks.
pre-call-post-call-checklist.zip 3 Kb |
 |
|
Strategic Sales Plan Checklist
This Strategic Sales Plan Checklist explains what actions need to be done for creating a sales plan based on strategic business goals. This document is designed for sales managers, market analysts and other professionals involved in sales management. It is recommended to use the checklist with VIP Organizer software.
strategic-sales-plan-checklist.zip 4 Kb |
 |
|
Simple Sales Plan Checklist
This Simple Sales Plan Checklist explains in simple terms how to plan for sales. The checklist describes four basic steps of the planning process. It says that first you must set goals for your sales activity, then make a plan, monitor progress, and finally measure and celebrate success. You can use the checklist in planning your daily sales tasks.
simple-sales-plan-checklist.zip 3 Kb |
 |
|
Salesforce Checklist
Salesforce Checklist is created for business owners and sales managers who wish to organize their salesforce to be well-trained, effective and responsible. With a help of this checklist you can define whether your salesforce is properly introduced to corporate processes and administrative matters.
salesforce-checklist.zip 3 Kb |
 |
|
Yard Sale Checklist
The following Yard Sale Checklist (Garage Sale Checklist) will be helpful for people who want to sell out unnecessary items from their houses. It includes a range of tips and suggestions to prepare and advertize a safe and lucrative sale event.
yard-sale-checklist.zip 3 Kb |
 |
|
|
|