| Order 750 checklists in MS Word and PDF printable format at $49.99 USD only. |
BUY NOW!  |
|
|
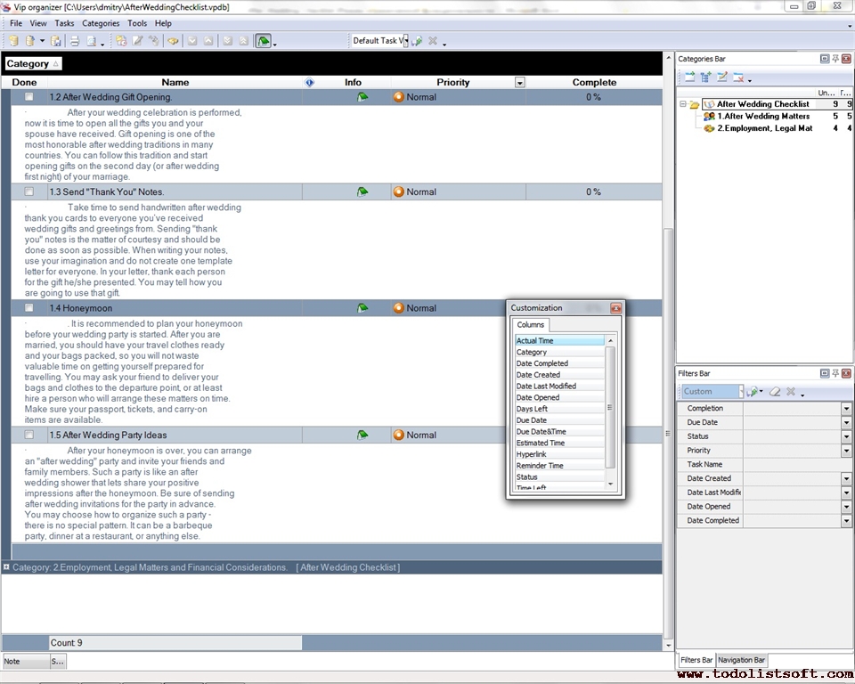
After Wedding Checklist
Wedding planning does not end with the vows. There are "after wedding" activities that you need to plan and organize in advance in order to ensure your after wedding celebration will be best. Read the After Wedding Checklist to find out what things you should take care of after your wedding party is over.
after-wedding-checklist.zip 4 Kb |
 |
|
| Bridal Checklist
Bridal Checklist is a 'to do list' for the bride and her assistants to prepare everything she will need on bridal shower. Use this Bridal template as a checklist to get everything ready before the shower and relieve stress during one of the most important days in the life.
WeddingPlanner.zip
8.8K |
 |
|
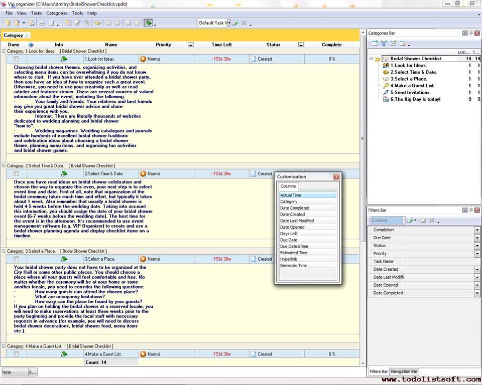
Bridal Shower Checklist
Planning an excellent bridal shower ceremony does not have to be a challenge. You can use the following below Bridal Shower Checklist to make your bridal shower activities effortless. The checklist includes a series of tips on how to plan this great event.
bridal-shower-checklist.zip 4 Kb |
 |
|
Conference Planning Checklist
Conference Planning Checklist - can be useful when arranging of conference is required. Conference planning is very complicated arrangement and it is obvious that all conference planning tasks cannot be kept in mind, so appropriate checklist is necessary. This conference planning checklist was elaborated to facilitate the process and include various activities that should be performed to assure the successful conference organization. It can be easily and quickly modified, supplemented with details by user according to user's requirements.
|
|
|
Corporate Party Checklist
The corporate party planning checklist will help you plan your next corporate party event. The checklist consists of four parts which show you how to run the process of organizing and managing corporate party entertainment. You can use the checklist as recommendations and change its content to meet your specific goals.
CorporatePartyChecklist.zip 6,5 Kb |
 |
|
Dating Checklist
Relationships between two persons can be started from the first dating. The given below Dating Checklist can be equally useful to both males and females because it descries common ideas and tips to attract a person and prepare for a dating.
dating-checklist.zip 5 Kb |
 |
|
Diving Checklist
This Diving Checklist is created for all those who are going on vacations to the seashore and need a guiding document to collect and pack some scuba items to organize a good pastime with swimming, boating and diving.
diving-checklist.zip 3 Kb |
 |
|
Fishing Checklist
This Fishing Checklist is created for beginner anglers, as well as for more experienced ones, who are going to catch some fish whether in sea, on a lakeshore or on a river, and therefore need some useful ideas on what essential items, supplies and clothes they need to pack.
fishing-checklist.zip Kb |
 |
|
Graduation Party Checklist
This Graduation Party Checklist will be helpful to those who wish to organize a festive event to celebrate this significant stage in life of every student. With a help of this all-round checklist you can be guided through the main tasks to be accomplished when organizing such an arrangement to be fun, safe and well-planned.
graduation-party-checklist.zip 5 Kb |
 |
|
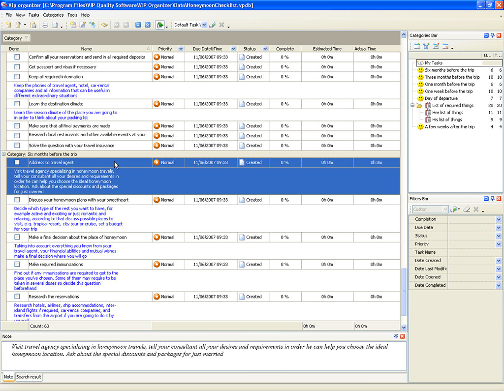
Honeymoon Checklist Honeymoon Checklist is a 'to do list' for you to make all required preparations before your honeymoon trip. Use this Honeymoon template as a checklist to avoid the slightest details that can spoil your vacation in order to have unforgettable time.
HoneymoonChecklist.zip 10.5 Kb |
 |
|
Hunting Checklist
Hunting Checklist is a 'to do list' for you to have everything ready for a hunting. Use this Hunting template as a checklist to prepare required equipment, clothes and first aid kit beforehand to be able to enjoy hunting.
HuntingChecklist.zip 11.3 K |
 |
|
Jewish Wedding Checklist
Jewish Wedding Checklist is a 'to do list' for you to get all required information about Jewish wedding traditions and get everything done for this wonderful and important event. Use this Jewish Wedding template as a checklist to avoid forgetting any details regarding huppah.
Jewish Wedding Checklist.zip 6.8 K |
 |
|
Last Minute Wedding Checklist
Although most of the preparations for the best wedding party take place months before the holiday, there are some tasks that should be done during the final hours and minutes. This Last Minute Wedding Checklist gives you a list of the key tasks for preparing a wonderful bridal ceremony in several days before the holiday begins.
last-minute-wedding-checklist.zip 3 Kb |
 |
|
Maid of Honor Checklist
Maid of Honor Checklist is created to support maiden girls who are going to be Maids-of-Honor during the wedding of their friends. With a help of this checklist you can learn how important this ceremonial role is and what essential duties it includes prior to and during the wedding.
maid-of-honor-checklist.zip 3 Kb |
 |
|
Marriage proposal checklist
This marriage proposal checklist explains what you need to prepare in order of planning an ideal engagement proposal. This is a very significant and exciting moment in a life of every couple, as it finalizes earlier periods of relationships and drives them to a new stage leading to actual wedding. This marriage proposal checklist is a step-by-step list of recommendations giving you a marriage proposal advice on selecting engagement ring, composing proposal speech, etc.
marriage-proposal-checklist.zip 3 Kb |
 |
|
Outdoor party checklist
This outdoor party checklist is created to help those who have hard times while doing outdoor party planning. No matter if you have outdoor banquet dedicated to some event or just usual picnic to celebrate good weather – it is a great and healthy way to gather your friends, family, neighbors or co-workers in pleasant open air environment. This outdoor party checklist is about organizing such a party in terms of useful tips, recommendations and ideas.
outdoor-party-checklist.zip 4 Kb |
 |
|
Party Planning Checklist
Party Planning Checklist is a 'to do list' for you to make sure that you take into account all details concerning your future party. Use this Party Planning template as a checklist to organize everything and be able to entirely enjoy the party.
PartyPlanningChecklist.zip 4.8 K |
 |
|
Picnic checklist
This picnic checklist will be helpful to everyone who wants to arrange an easy-going outdoors meal (picnic party) with a few fun activities to promote communication between friends and enjoy shared open-air rest. This all-round picnic checklist will help you to plan the picnic place and organization, and will give you some ideas on picnic supplies, foods, and interesting entertainments.
picnic-checklist.zip 5 Kb |
 |
|
Prom Checklist
The following Prom Checklist will be helpful for students who are going to spend a wonderful prom night as well as for people involved in the event planning. It includes many suggestions and tips on how to organize the event and get prepared for the celebration.
prom-checklist.zip 5 Kb |
 |
|
Seminar Planning checklist
This Seminar planning checklist is composed to help and guide administrative specialists on organization of any seminars. This universal Seminar planning checklist works as an effective Seminar planning guide that comprises a big number of items to consider and effectuate in order of arranging a well-planned event.
seminar-planning-checklist.zip 4 Kb |
 |
|
|
Wedding Photography Checklis
Wedding photography template is a 'to do list' for the bride and groom to give it to their photographer not to miss any important moments. Use this Wedding photography template as a checklist to capture each detail of your wedding and to have wonderful memories for the whole life.
WeddingPhotographyChecklist.zip 7,2 Kb
|
 |
|
| Wedding
Planning Checklist
Wedding Planning Checklist is a 'to do list' for you to avoid wedding fuss. Use this
template as a checklist to organize the best wedding your relatives and
friends have ever seen.
WeddingPlanner.zip
8.8K |
 |
|
|
|