|
Task Management Software |
|
|
|
|
|
| |
|
TESTIMONIALS
|
|
"...This is an excellent program. I'm so glad that I stumbled on to this when researching for task management programs. Very low learning curv, quite flexible, and the price is right. Tried at least 20 other programs, either too complicated, too expensive, or poor documentation..."
Chad Lindsey -
Honolulu, HI
|
|
|
|
|
|
|
|
Project procurement management checklist |
|
|
|
|
|
|
 |
The project procurement management checklist helps you improve acquisition management and contract administration starting from initial phase of project. This checklist can be used as a method to decrease project cost, quality risks, and to optimize schedule.
|
| Order 750 checklists in MS Word and PDF printable format at $49.99 USD only. |
BUY NOW!  |
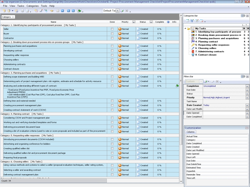
1. Identifying key participants of procurement process
2. Breaking down procurement process into six process groups
- Planning purchases and acquisitions
- Developing contract
- Requesting seller response
- Choosing sellers
- Administering contracts
- Contract closure
3. Planning purchases and acquisitions
- Defining scope statement and building WBS
- Determining parts of project management plan: risk register, estimate and schedule for activity resource
- Analyzing and understanding different types of contract:
- fixed price (Fixed price Incentive Fee FPIF, Fixed price Economic Price Adjustment FPEPA)
- cost-reimbursable (Cost Plus Fee (CPF), Cost plus fixed fee CPFF, Cost Plus Incentive-Fee (CPIF))
- Defining time and material needed
- Creating procurement management plan
- Creating contract statement of work (CSOW)
4. Planning contract
- Considering CSOW and Project management plan
- Working out and verifying standard templates and forms
- Delivering procurement document base
- Creating a list of evaluation criteria (used to rate or score proposals and included as part of the procurement documents)
5. Requesting seller responses
- Introducing procurement documents (CSOW included)
- Advertising and organizing conference for bidders
- Creating qualified sellers list
- Delivering qualified sellers list and procurement document package
- Preparing final proposals
6. Choosing sellers
- Using various methods and systems to select a seller (proposal evaluation techniques, seller rating system, and your independent evaluations
- Selecting a seller and awarding contract
- Delivering contract management plan
7. Administering contracts
- Collecting task performance information
- Making reports based on contract change ...
| Order 750 checklists in MS Word and PDF printable format at $49.99 USD only. |
BUY NOW!  |
|
 |
CentriQS Tasks Management Solution 
Looking for multi-user task management software? Try CentriQS complete task management solution for planning, tracking and reporting tasks, projects, and schedules. Increase productivity of your small business or office by better organizing your employees' tasks and time.
FREE Download CentriQS
|
|
|
|
|
|
|
|
|
|
CentriQS -15% OFF |
All-in-one business management software for small and midsize enterprises |
 |
|
|
| VIP Task Manager |
Multi-user project management software
to plan, schedule and track project tasks. |
 |
|
|
| VIP Checklists
|
More than 750 ready-to-use to-do lists to plan your personal and business life |
 |
|
|
| VIP Team To Do List |
Professional task management software
to make and send team todo lists by email |
 |
|
|
| VIP Organizer |
Personal time management software to organize time at home and at work |
 |
|
|
| VIP Simple To Do List
|
Simple and effective to-do list software to plan daily chores, trips, wedding, etc. |
 |
|
|
|
|
|
|
|