|
Task Management Software |
|
|
|
|
|
| |
|
TESTIMONIALS
|
|
"...This is an excellent program. I'm so glad that I stumbled on to this when researching for task management programs. Very low learning curv, quite flexible, and the price is right. Tried at least 20 other programs, either too complicated, too expensive, or poor documentation..."
Chad Lindsey -
Honolulu, HI
|
|
|
|
|
|
|
|
Managing outsourcing project checklist |
|
|
|
|
|
|
 |
Management of an outsourcing project can be more difficult and complicated process rather than any other sort of project. Project manager should define objectives, select the right outsourcing partner, and make an agreement. The project takes more time and requires high competence and broad experience. This checklist will help prepare, start and control the project, and to handle relationships with outsourcing partner.
|
| Order 750 checklists in MS Word and PDF printable format at $49.99 USD only. |
BUY NOW!  |
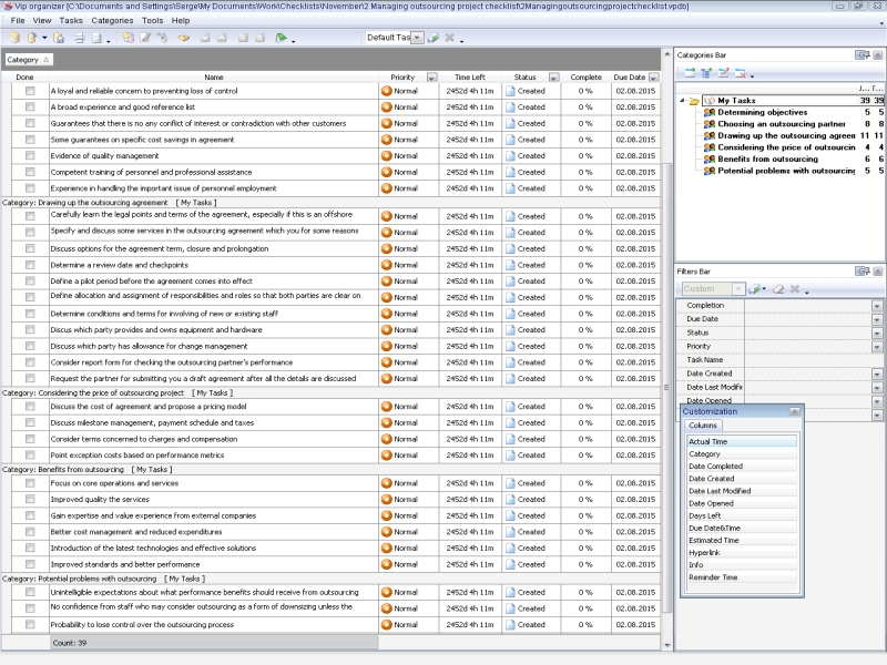
Determining objectives
- Determine clear objectives for outsourcing project
- Recognize potential expenditure
- Define commitment on the part of your organization to manage the outsourcing relationship
- Be focused on people whose work is to be outsourced, and their significance to your organization
- Define what services are to be outsourced and how they are currently being provided
Choosing a n outsourcing partner
Ensure that an outsourcing partner is committed to provide:
- A proven service record in the operations and services being outsourced
- A loyal and reliable concern to preventing loss of control
- A broad experience and good reference list
- Guarantees that there is no any conflict of interest or contradiction with other customers
- Some guarantees on specific cost savings in agreement
- Evidence of quality management
- Competent training of personnel and professional assistance
- Experience in handling the important issue of personnel employment
Drawing up the outsourcing agreement
- Carefully learn the legal points and terms of the agreement, especially if this is an offshore outsourcing project
- Specify and discuss some services in the outsourcing agreement which you for some reasons would not outsource under any circumstances
- Discuss options for the agreement term, closure and prolongation
- Determine a review date and checkpoints
- Define a pilot period before the agreement comes into effect
- Define allocation and assignment of responsibilities and roles so that both parties are clear on their obligations and authorities
- Determine conditions and terms for involving of new or existing staff
- Discus which party provides and owns equipment and hardware
- Discuss which party has allowance for change management
- Consider report form for checking the outsourcing partner's performance
- Request the partner for submitting you a draft agreement after all the details are discussed
Considering the price of outsourcing project
- Discuss the cost of agreement and propose a pricing model
- Discuss milestone management, payment schedule and taxes
- Consider terms concerned to charges and compensation
- Point exception costs based on performance metrics
Benefits from outsourcing
- Focus on core operations and services
- Improved quality the services
- Gain expertise and value experience from external companies
- Better cost management and reduced expenditures
- Introduction of the la test technologies and effective solutions
- Improved standards and better performance
Potential problems with outsourcing
- Unintelligible expectations about what performance benefits should receive from outsourcing
- No confidence from staff who may consider outsourcing as a form ...
| Order 750 checklists in MS Word and PDF printable format at $49.99 USD only. |
BUY NOW!  |
|
 |
CentriQS Tasks Management Solution 
Looking for multi-user task management software? Try CentriQS complete task management solution for planning, tracking and reporting tasks, projects, and schedules. Increase productivity of your small business or office by better organizing your employees' tasks and time.
FREE Download CentriQS
|
|
|
|
|
|
|
|
|
|
CentriQS -15% OFF |
All-in-one business management software for small and midsize enterprises |
 |
|
|
| VIP Task Manager |
Multi-user project management software
to plan, schedule and track project tasks. |
 |
|
|
| VIP Checklists
|
More than 750 ready-to-use to-do lists to plan your personal and business life |
 |
|
|
| VIP Team To Do List |
Professional task management software
to make and send team todo lists by email |
 |
|
|
| VIP Organizer |
Personal time management software to organize time at home and at work |
 |
|
|
| VIP Simple To Do List
|
Simple and effective to-do list software to plan daily chores, trips, wedding, etc. |
 |
|
|
|
|
|
|
|